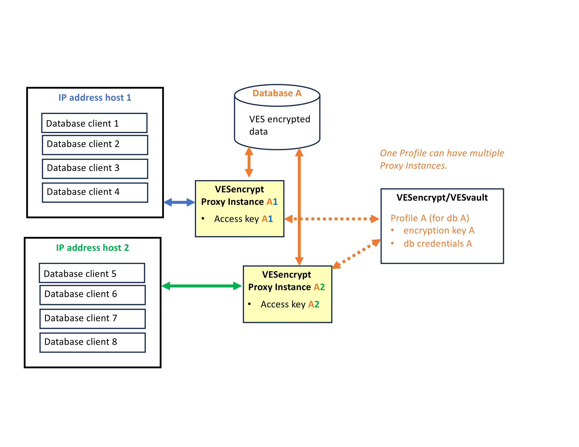
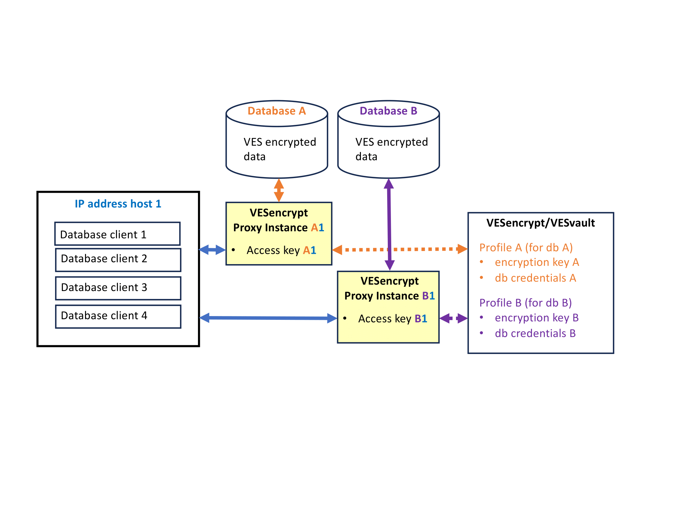
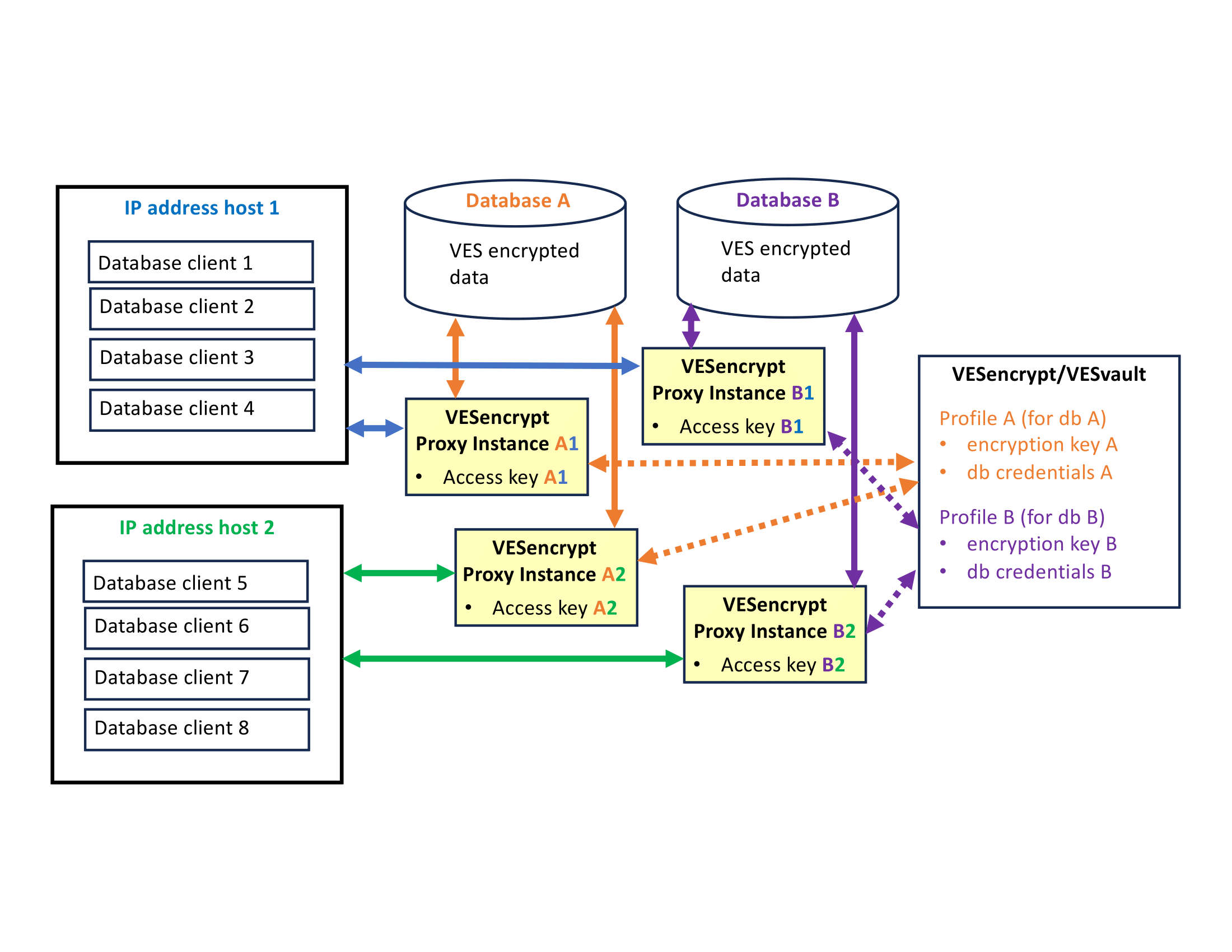
PricingPricing is based on a flat fee of $15.00 per Proxy Instance per month, prorated if the Proxy Instance is active for a part of the calendar month. Most small database situations will only need 1 Proxy Instance. Every unique database – defined as having unique database credentials – has a distinct Profile in VESencrypt. Proxy Instances are allocated to a Profile. Every unique database client – defined as having a single IP address – has its own distinct Proxy Instance through which it connects to the database, via the Profile credentials to which it is associated. The database Profile credentials, along with all its active, connected Proxy Instances, is identified and managed on the Profile Manager page. A bill for a calendar month is due on the first day of the following month, and will be charged automatically to the card or bank account provided on the Billing page. A free trial is active for 30 days starting the day the first Proxy Instance is initiatied. Refer to the below use case diagrams for the examples of deployment of one or more Proxy Instances. The Single Proxy Instance Use Case![]() The above use case shows a single Proxy Instance – a single database connected to one or more database client(s) from a single IP address. Note it is not the number of database clients, but rather the number of unique IP addresses on which they are hosted that determines the number of Proxy Instances for a single database. In this case there is a single IP address for all the database clients, resulting in a single Proxy Instance through which to connect to the database. A note about Proxy Instance location. The Proxy Instance can run as a Docker container on the application server, or on your remote secure location over VPN. Or, you may choose to run your Proxy Instance hosted on the VESencrypt server. This approach requires no software to download and is an easy plug-and-play solution. Your instance can then be migrated from VESencrypt hosting to any server of your choosing at any time. Multiple IP Host Use Case![]() The above use case illustrates multiple database clients, from two distinct IP host addresses, accessing a single database, resulting in two Proxy Instances. Multiple DB Use Case![]() The above use case illustrates a single database IP address being used to connect to two distinct databases. The result is two Proxy Instances. Note: in this case that there are two distinct Profiles, one for each database. In the Profile Manager page, a single Proxy Instance will be listed under each Profile. This is different from the previous example where there would be two Proxy Instances listed under a single Profile. Multiple DB And Multiple IP Host Use Case![]() In this case there are two distinct database clients each accessing two distinct databases, resulting in a total of 4 Proxy Instances. For this case, there would be two distinct Profiles on the Profile Manager page, each listing two Proxy Instances. |